Multiple tabs information

Adding multiple tabs allows you to spread visual database diagrams across tabs. Filters can be applied to limit the number of tables shown on each tab allowing for ease of use.

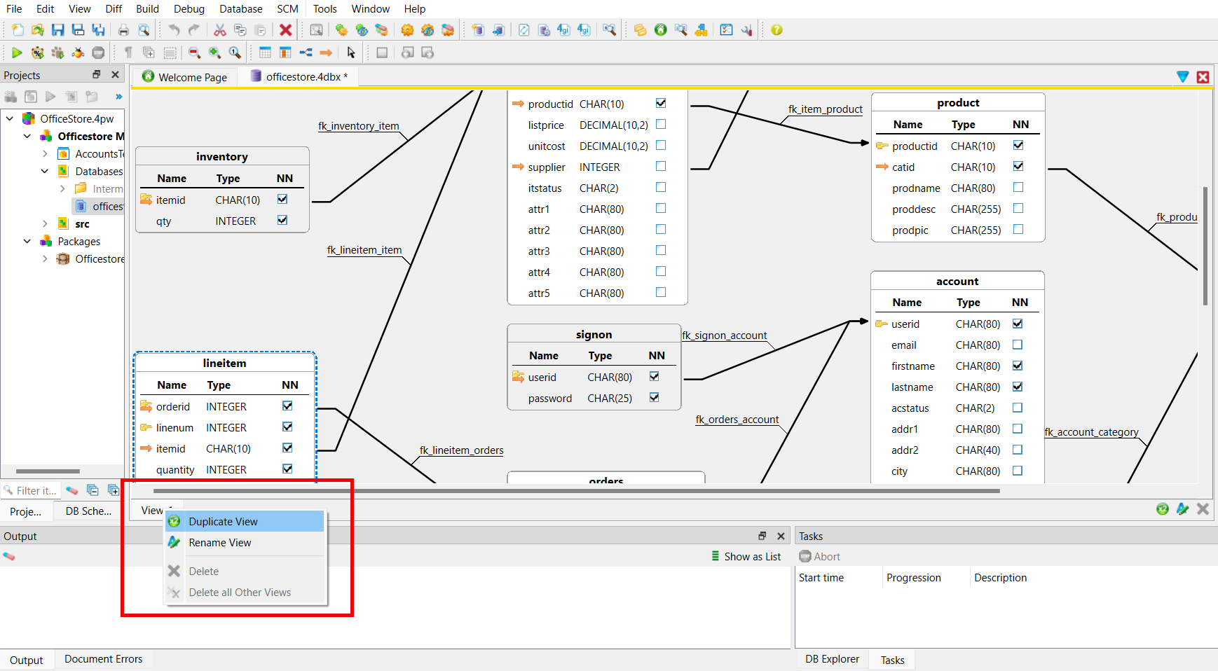
  1. Open the meta-schema file (4db or 4dbx).
  2. At the bottom of the central workspace, right click the View-1 tab and select Duplicate View.
    Figure: Creating a Duplicate View

    This figure shows an example of creating a duplicate view
    A duplicate tab is created.
  3. (Optional) To rename the duplicate tab, right click on the tab and select Rename View. Rename the tab and click OK.
  4. Add filters in the new tab view to allow for ease of use. For more information, go to Filter View dialog.