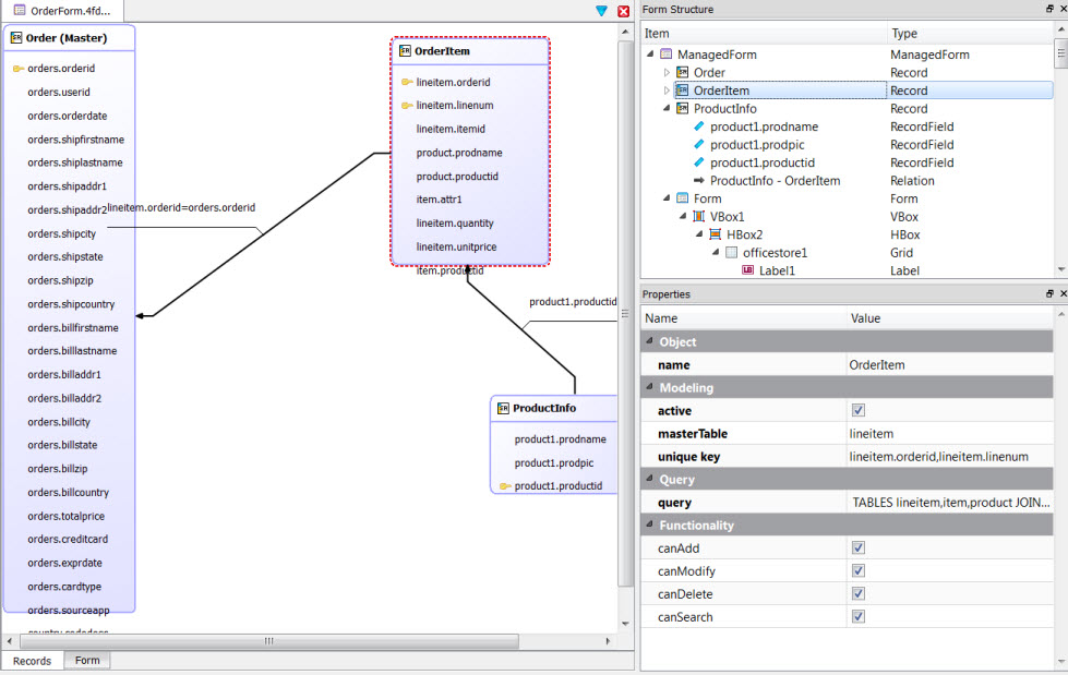
Records tab

The Records tab displays the Business Record diagram. It defines the data set of the form.

Figure: Business Record diagram

This figure is a screenshot of a Business Record diagram.