Form behavior in CRUD states

The UI Settings properties specify the initial and default state of the selected form as well as the behavior of the form during each state (DISPLAY, MODIFY, ADD, and SEARCH). These settings can be set on the form entity in the BA diagram, but overwritten by a relation to the form.

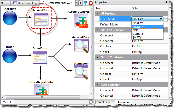
Figure: UI Setting properties

Setting the form state.

Initial and default states

Open Mode
Open Mode is the initial state of the form when opened. The rendered form's default Toolbar allows the user to switch modes.
Default Mode
Default Mode is the mode in which you return after leaving another mode.
Table 1. Form States
Option Description
DISPLAY The default mode. Data is retrieved from the database and displayed as a record on the form, one at a time. The default Toolbar allows the user to scroll through the list of records.
MODIFY The user can modify the currently displayed record.
ADD The user can enter a new record.
SEARCH The user can enter criteria for a search of the database, displaying the records that match that criteria.
EMPTY An empty form is displayed. The user can select the search or add actions from the Toolbar to change the mode.

Behavior properties

Figure: Form Behavior properties

Form entity selected on diagram and form behavior properties highlighted.
The Behavior properties control how the form should behave during each state: DISPLAY, MODIFY, ADD, SEARCH for CRUD forms and DISPLAY, SEARCH only for Zoom forms.
On accept
What should happen when the accept action is triggered.
On cancel
What should happen when the cancel action is triggered.
On close
What should happen when close action is triggered.
On exit
What should happen when the exit action is triggered.
Table 2. Behavior properties
Option Description
ExitForm Close the form and close the application if it is the last form open.
ExitApp Close the application.
ReturnToDefaultMode Return to the mode specified as the default in the Default Mode property.
ReturnToCallerMode Return to the previous mode.
StayInMode Stay in the current mode.

Overwriting a Form's behavior with a Relation to the Form

Property values on a relation to a form overwrite the form's default property values. This allows you to set default property values on the form, but change them on the relation to the form.

In the modeling of mobile apps, it is common to have multiple relations to a common form. This allows you to reuse a common form, opening it in a different state depending on the action triggered. In this example, there are 2 relations to the Order form. Each relation specifies how the form should behave depending on the action that opens it. One of those relations, Add an Order, specifies that when the form is opened with the append action, the form opens in the ADD state. It also changes the default ADD behavior by exiting the form (ExitForm) when the user either accepts or cancels the ADD operation.

Figure: Different Relations to a Common Form

Multiple relations to the same form, each with different settings.