Business records (data sets)
Business records model the data definition, structure, and table relationships of the data used in a form, a Report Data entity, or a Web Service entity. Business records are designed and modified in the Business Records diagram.
Business records inherit their default information from the meta-schema from which they were created.
Forms
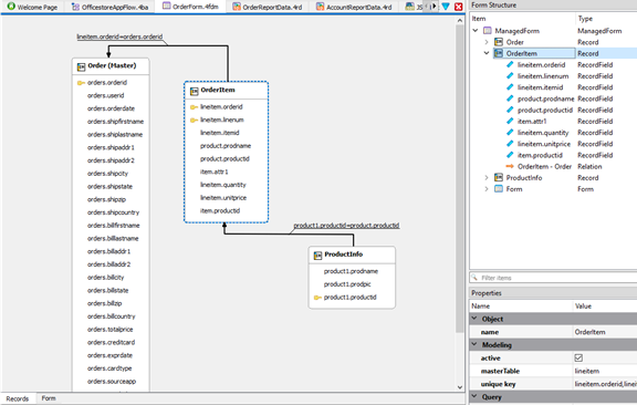
To view the Business Record diagram for a form, open the form (.4fd*) and select the Records tab. Select a record in the diagram to higlight it in the Form Structure view.

For applications generated by the BAM, the Business Record diagram models the data required to generate the form's CRUD operations. When you design a form, a record is automatically created for each container on the form.
Report Data entities
In a Business Application diagram, a Report Data entity (.4rd) generates the logic to retrieve data from the database and run a report based on a defined data definition and report layout. To view the Business Record diagram for a report, open the .4rd file. Select a record in the diagram to higlight it in the Structure View. The business record contains the information required to generate a data schema (.rdd). The data schema is then used as input in the report design process, providing details about the data to the report designer creating the Genero report definition (.4rp) file.

Web Service entities
In a Business Application diagram, a Web Services entity generates the logic to retrieve data from the database and run a Web Service, either SOAP (.4ws) or JSON (.4wsj). To view the Business Record diagram for a Web Service, open the .4ws or .4wsj file. Select a record in the diagram to highlight it in the Structure View. The business record contains the information required to generate the different CRUD operations for the Web Service.
