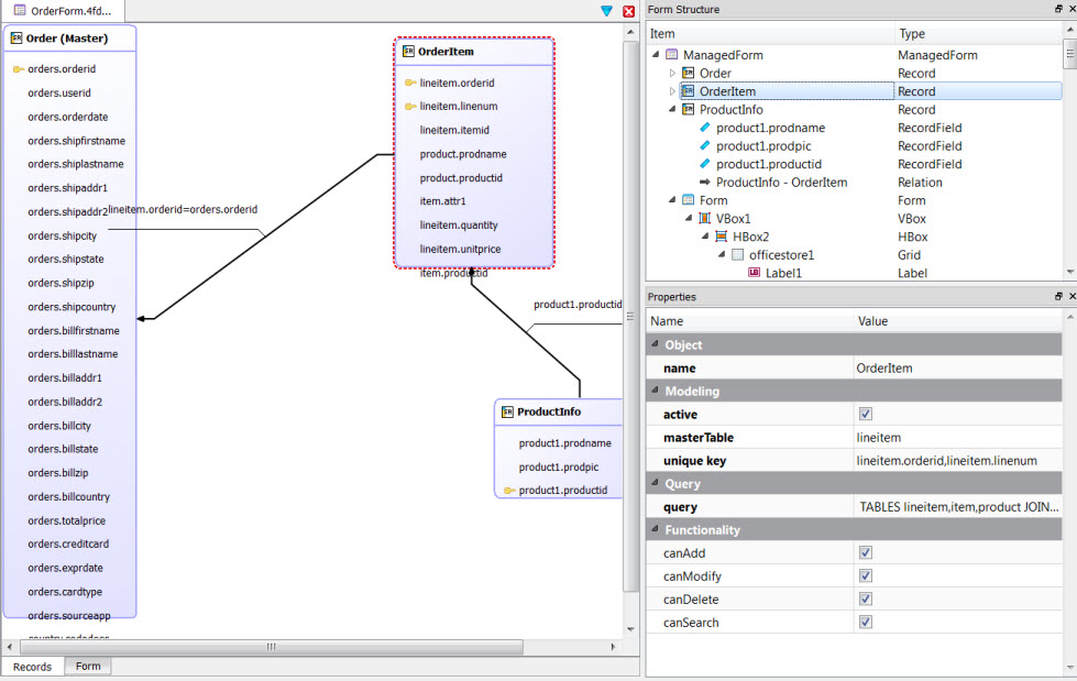
Records tab The Records tab displays the Business Record diagram. It defines the data set of the form. Figure: Business Record diagram Related conceptsBusiness records (data sets)