Tour Genero Studio

Genero Studio accelerates the development and management of Genero business applications by providing tools for designing interfaces, writing and debugging programs, and teaching new developers the basics of Genero Business Development Language (BDL). Take a short tour to discover what it can do.

Launch Genero Enterprise to discover the following features and tools Genero Studio provides:
Figure: Genero Studio Components

Drawing shows icons illustrating Genero Studio components

Launch Genero Enterprise

Windows® users: Select Start > Four Js Genero Evaluation Program 3.00.xx > Genero Enterprise

Linux® users: Select Desktop Menu > Four Js Genero Evaluation Program 3.00.xx > Genero Enterprise

When Genero Enterprise is launched, the Welcome Page displays a list of the available Genero projects. In this tour, you will explore Genero Enterprise by working with the Reports project. Additional demo programs are also available for you to try, see Running the Demos. At any time you can select the help icon

in the Genero Enterprise toolbar to get additional help from the documentation.

Project Manager

The Project Manager helps you manage projects and their associated files. Genero Studio supports Source Code Management (SVN).

Reports is a pre-defined project that contains multiple applications and the corresponding source code files.

  1. Choose the project Reports from the listing in the Welcome Page. A project (Reports.4pw) maps the relationships between the nodes in the Reports project. The structure of the project is displayed in the Projects view.
  2. Expand the Reports structure tree in Projects view by clicking the + sign. The Reports project consists of application and library nodes that contain the files associated with the various applications in the project.
    Figure: Genero Studio Project View

    Screenshot of Genero Studio project view showing OrderReport application's virtual folders
  3. Expand the application OrderReport. Within this project, expand the listings. The project contains two virtual folders:
    • Designs - contains the report design documents associated with the application

    • src - contains the Genero BDL files and other files associated with the application

Code Editor

Code Editor is a structured, graphical editor with real time Genero syntax checking, code completion, code template management, and more. It is a programming-oriented editor designed primarily for editing Genero BDL source code, but it can handle any kind of text or languages.

  1. From your expanded Reports project, double-click the file OrderReport.4gl. The Code Editor displays the file for editing, and the toolbar now has additional icons specific to Code Editor. If you wish, you can choose Window > Workspaces > Document to switch your view to one designed for document editing.
    The Code Structure view on the right displays the structure of the file, listing the functions and other components. Syntax errors are marked in the editing window and listed in the Output panel (Document Errors). Select a function in the Structure panel to display the corresponding code in the editing window.
    Figure: Genero Studio Code Editor

    Screenshot of Genero Studio code editor showing line marked with syntax error
  2. Select File > Close OrderReport.4gl to close the Code Editor.
    Tip: If you changed your Workspace view, use the Studio main menu option Window > Workspaces > Normal to change it back.

Graphical Debugger

The Graphical Debugger is used to monitor the execution of an application, stopping at chosen points to examine the application's behavior, or to test different scenarios.

Breakpoints are set on program lines in the .4gl program file in Studio Code Editor, using the context menu:

Figure: Genero Studio Graphical Debugger

Screenshot of graphical debugger showing a breakpoint applied with code editor and data output in data tab
The Debug menu has commands to control the execution of the program during debugging. The program variables and their current values are displayed in the Data tab of the Output view. Additional tabs allow you to manually enter commands and use watchpoints, for example.

Form Designer

Form Designer is a drag-and-drop visual editor that supports the creation, editing, and layout of Genero user interfaces. The Form Designer is integrated with a Meta-schema Manager to simplify the creation and modification of interfaces that are database-aware.
  1. Double-click Configuration.4fd in the OrderReport src folder to open the form definition file in Form Designer.

    The form definition consists of containers and widgets that are displayed in the form and listed in the Form Structure view. The application displays the form to the user. High-level BDL statements in the Genero BDL file OrderReport.4gl handle the user's input on the form. This form allows the OrderReport application user to select a report and its output format.

  2. Select Build > Preview from the Studio menu to see how the form will display to the user. Select Yes to All if the New connection window is displayed. Close your previewed form.
  3. The properties of a selected form object is listed in the Properties view. Select the RadioGroup (as shown) to see its properties in the Properties view.
    Figure: The Form Designer

    Screenshot of Genero from designer showing RadioGroup widget selected in the configuration.4fd form file
  4. Form Designer is a drag-and-drop visual editor. Select the grid around the form items and drag the bottom to make it larger. Then, re-arrange the form objects as you wish.
  5. Select Build > Preview to see how your changes appear to the user.
  6. Select File > Close from the Studio menu to close the form and exit Form Designer. Do not save the changed form.
    Note: To examine a more complex form, select the OfficeStore project from the Welcome Page. Expand the project nodes Office Store Demo, Entities and double-click OrderForm.4fdm. Close the Form Designer before continuing with the next exercise.

Meta-schema Manager

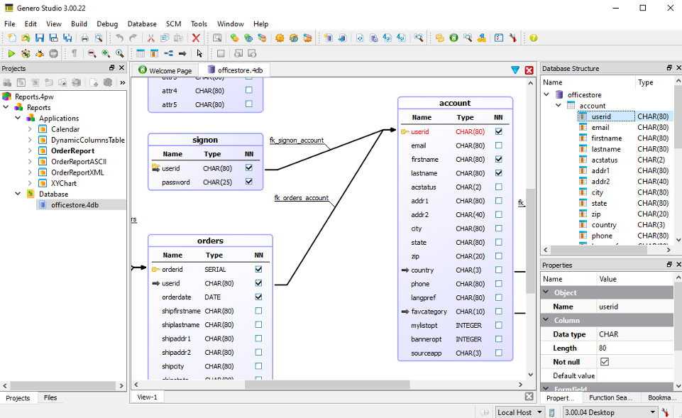
A meta-schema is an XML file that is a central repository of the Database Metadata; the information about the tables, columns, and relations of a relational database. It also provides the appropriate default values when using the tables, columns, or relations in Genero Studio Forms or Studio-generated applications. The officestore.4db schema is used in the Reports project. Double-click on officestore.4db to explore it in the Meta-schema Manager.
Figure: The Meta-schema Manager

Screenshot of Genero Studio Meta_schema Manager window showing officestore database tables and relations

Report Writer

The Genero Report Writer is a powerful tool for the creation of business reports for mission-critical applications. The Report Writer includes:
  • Genero Report Designer (GRD) for graphical report layouts.
  • Genero Report Engine (GRE) to process the raw data.
  • Genero Report Viewer (GRV) to render the report.
  1. Double-click the OrderReport.4rp in the Designs folder in the Projects view to open one of the report designs used by the Order Report application.
    Figure: Genero Report Designer

    Screenshot of Genero Report Designer showing the OrderReport .4rp file open with Report Structure view displayed
  2. The Tool Box view allows you to drag containers and other objects onto the report design, and the Data View view allows you to add the report data. The Properties view lists the property values for a selected report object. The report's tree structure is listed in the Report Structure view.
  3. Close the OrderReport.4rp document.
  4. Compile and link the OrderReport application - right-click the node in the Projects view and select Build from the context menu. The output from the Build operation displays in the Output view.
    Figure: Building Order Report
    Screenshot of Genero Report Designer showing the build context menu selected
  5. Run the program - right-click the Order Report application node and select Execute from the context menu.
  6. The Genero Desktop Client is called automatically to display the Configuration form, the application's user interface:
    • Select Order Report from the Report File dropdown box
    • Select SVG as the Output
    • Select Preview

    The Order Report is displayed in the Genero Report Viewer.

Business Application Modeling

Business Application Modeling is the process of modeling applications. The Business Application Modeler (BAM) is the set of modeling tools that allow you to graphically model your application. The BAM works with Studio components, such as Meta Schema Manager, Business Application Diagram, Form Designer, Report Designer, Report Data designer and Web Services data designer to:

  • Create a design model (.4ba) of your application.
  • Generate forms (application screens) based on the database meta-schema.
  • Generate the source code for a Genero application, using the design model and generated forms as input.
Figure: The Business Application Modeler (BAM)

Screenshot of Business Applicaiton Model screen showing application flow for officestore application in the officestoreAppFlow.4ba file

The Business Application Modeler permits you to outline the behavior of your application in diagrams. It manages the Genero BDL language code for you. The code is updated as you declare new behavior in the diagrams.

The generated program:
  • Allows the user to search a database table, add a new database row, update a database row, or delete a database row.
  • Allows the user to retrieve a value for a form field from a list displayed in a pop-up window.
  • Populates the items for a ComboBox using values from a database table.
  • Handles the master-detail relationships between tables, such as between orders and order items as shown in the example.
Figure: Example Order Detail Application Screen

Screenshot of application

Code Analyzer

The Code Analyzer reverse engineers your existing applications for component relationships and function call sequence. It generates diagrams, providing you with an overview of your application. Select the link between components to display a list of function calls.

Dependency Diagram - displays the complex relationships between application and its components, the dependencies between the various objects. To display the diagram, right-click the Application node or the Project node, and select Open Dependency Diagram from the menu of options:
Figure: Example Dependency Diagram of Officestore Application

Screenshot showing Dependency diagram for officestores application
Sequence Diagram - displays the application's BDL functions and how they interact with each other, which functions call and/or are called by other functions. To display the diagram for a function from an open Genero .4gl source code file - right-click the function name and select Open Sequence Diagram from the context menu:
Figure: Example Sequence Diagram of Officestore Application

Screenshot showing function call Sequence diagram for officestores application

Integrated Help

Online help is available from within the Genero Enterprise Program > Help menu.
Tip: You can also get context help for a feature or tool you are working with by pressing the F1 key, or selecting the help icon

in the Genero Enterprise toolbar.
You can also access Genero Studio Help from the Four Js Genero Evaluation program list:
  • Windows users: Select Start > Four Js Genero Evaluation Program 3.xx.xx > Genero Studio Help
  • Linux users: Select Desktop Menu > Four Js Genero Evaluation Program 3.xx.xx > Genero Studio Help
The complete Genero documentation sets is displayed in the Contents tree in the left panel of the help window as shown, which you can browse or search using the Index or Search tools.
Figure: Genero Studio Help

Screenshot of the Genero Studio help window showing a help page for Code Editor and the complete Genero documentation set you can browse or search in the Contents browser in the left panel.