Genero Studio accelerates the development and management of Genero business
    applications by providing tools for designing interfaces, writing and debugging programs, and
    teaching new developers the basics of Genero Business Development Language (BDL). Take a short
    tour to discover what it can do.
    
      Launch Genero Enterprise to
        discover the following features and tools Genero Studio provides: 
          
          
        Figure 1. Genero Studio Components
 
 
      
     
    Launch Genero Enterprise 
      
      Windows users: Select 
      Linux users: Select 
      
      When Genero Enterprise is launched, the Welcome Page displays a list
        of the available Genero projects. In this tour, you will explore Genero Enterprise by
        working with the Reports project. Additional demo programs are also
        available for you to try, see Running the Demos. At any time you can select
        the help icon
        
 in the Genero Enterprise toolbar to
        get additional help from the documentation. 
     
    Project Manager
      
      The Project Manager helps you manage projects and their associated files. Genero Studio
        supports Source Code Management (SVN). 
      Reports is a pre-defined project that contains multiple applications
        and the corresponding source code files.
      
        - Choose the project Reports from the listing in the
            Welcome Page. A project (Reports.4pw) maps the
          relationships between the nodes in the Reports project. The structure of the project is
          displayed in the Projects view. 
 
        - Expand the Reports structure tree in Projects view by clicking
          the + sign. The Reports project consists of application and
          library nodes that contain the files associated with the various applications in the project.
            
              
              
            Figure 2. Genero Studio Project View
 
           
 
        - Expand the application OrderReport. Within this project, expand
          the listings. The project contains two virtual folders:
 
      
     
    Code Editor
      
      Code Editor is a structured, graphical editor with real time Genero syntax checking, code
        completion, code template management, and more. It is a programming-oriented editor designed
        primarily for editing Genero BDL source code, but it can handle any kind of text or
        languages. 
      
        - From your expanded Reports project, double-click the file
            OrderReport.4gl. The Code Editor displays the file for
          editing, and the toolbar now has additional icons specific to Code Editor. If you wish,
          you can choose  to switch your view to one designed for document editing.
The Code Structure view on the right
            displays the structure of the file, listing the functions and other components. Syntax
            errors are marked in the editing window and listed in the Output panel (Document
            Errors). Select a function in the 
Structure panel to display the
            corresponding code in the editing window. 
              
              
            Figure 3. Genero Studio Code Editor
 
 
 
        - Select  to close the Code Editor. 
            Tip: If you changed your Workspace view, use the
              Studio main menu option  to change it back.
           
 
      
     
    Graphical Debugger 
The Graphical Debugger is used to
        monitor the execution of an application, stopping at chosen points to examine the
        application's behavior, or to test different scenarios.
Breakpoints are set on program
        lines in the .4gl program file in Studio Code
          Editor, using the right-click menu:
        
        
      Figure 4. Genero Studio Graphical Debugger
 
The 
Debug menu has commands to control the execution of the
      program during debugging. The program variables and their current values are displayed in the
        
Data tab of the 
Output view. Additional tabs
      allow you to manually enter commands and use watchpoints, for example. 
 
    Form Designer
      
      Form Designer is a drag-and-drop visual editor that supports the creation, editing, and
        layout of Genero user interfaces. The Form Designer is integrated with a
          
Meta-schema Manager to simplify the creation and modification of
        interfaces that are database-aware.
          - Double-click Configuration.4fd in the
              OrderReport
             src folder to open the form definition file in Form
              Designer.
The form definition consists of containers and widgets that are displayed
              in the form and listed in the Form Structure view. The
              application displays the form to the user. High-level BDL statements in the Genero BDL
              file OrderReport.4gl handle the user's input on the form. This form
              allows the OrderReport application user to select a report and
              its output format.
 
          - Select  from the Studio menu to see how the form will display to the user. Select
              Yes to All if the New connection window
            is displayed. Close your previewed form.
 
          - The properties of a selected form object is listed in the Properties view.
              Select the RadioGroup (as shown) to see its properties in the
              Properties view.
              
              
            Figure 5. The Form Designer 
 
 
          - Form Designer is a drag-and-drop visual editor. Select the grid
            around the form items and drag the bottom to make it larger. Then, re-arrange the form
            objects as you wish.
 
          - Select  to see how your changes appear to the user. 
 
          - Select  from the Studio menu to close the form and exit Form Designer. Do
              not save the changed form.
Note: To examine a more complex form, select the
                OfficeStore project from the Welcome
                Page. Expand the project nodes Office Store Demo, Entities and
              double-click OrderForm.4fdm. Close the Form Designer before
              continuing with the next exercise.
 
        
 
     
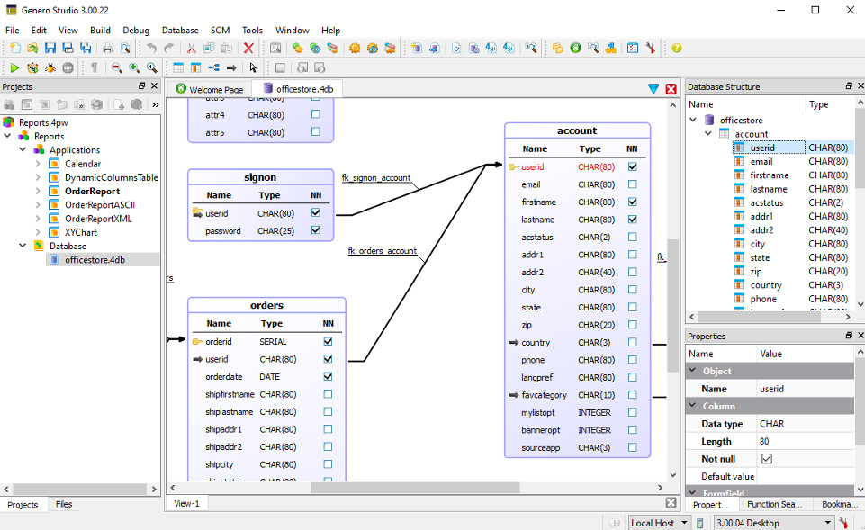
    Meta-schema Manager
A meta-schema is an XML file that is a
      central repository of the Database Metadata; the information about the tables, columns, and
      relations of a relational database. It also provides the appropriate default values when using
      the tables, columns, or relations in Genero Studio Forms or Studio-generated applications. The
        
officestore.4db schema is used in the 
Reports
      project. Double-click on 
officestore.4db to explore it in the
      Meta-schema Manager. 
        
        
      Figure 6. The Meta-schema Manager
 
 
    Report Writer
The Genero Report Writer is a powerful tool for the
      creation of business reports for mission-critical applications. The Report Writer includes:
        - Genero Report Designer (GRD) for graphical report layouts.
 
        - Genero Report Engine (GRE) to process the raw data.
 
        - Genero Report Viewer (GRV) to render the report. 
 
      
        - Double-click the OrderReport.4rp in the Designs
          folder in the Projects view to open one of the report designs used
          by the Order Report application.
            
              
              
            Figure 7. Genero Report Designer 
 
           
 
        - The Toolbox tab allows you to drag containers and other objects
          onto the report design, and the Data View tab allows you to add the
          report data. The Properties view lists the property values for a
          selected report object. The report's tree structure is listed in the Report
            Structure view.
 
        - Close the OrderReport.4rp document.
 
        - Compile and link the OrderReport application - right-click the
          node in the Projects view and select Build
          from the context menu. The output from the Build operation displays
          in the Output tab in the bottom panel.
            
              
            Figure 8. Building Order Report 
 
           
 
        - Run the program - right-click the Order Report application node
          and select Execute from the context menu.
 
        - The Genero Desktop Client is called automatically to display the
            Configuration form, the application's user interface: 
            - Select Order Report from the Report File
              dropdown box
 
            - Select SVG as the Output
 
            - Select Preview
 
          
The Order Report is displayed in the Genero Report Viewer.
 
      
 
    Business Application Modeling
Business Application Modeling is the process of modeling applications. The Business Application
Modeler (BAM) is the set of modeling tools that allow you to graphically model your application. The
BAM works with Studio components, such as Meta Schema Manager, Business Application Diagram, Form
Designer, Report Designer, Report Data designer and Web Services data designer to: 
- Create a design model (.4ba) of your application.
 
- Generate forms (application screens) based on the database meta-schema.
 
- Generate the source code for a Genero application, using the design model and generated forms as
input.
 
Figure 9. The Business Application Modeler (BAM) 
 
 
The Business Application Modeler permits you to outline the behavior of your application in
diagrams. It manages the Genero BDL language code for you. The code is updated as you declare new
behavior in the diagrams.
The generated program: 
- Allows the user to search a database table, add a new database row, update a database row, or
delete a database row.
 
- Allows the user to retrieve a value for a form field from a list displayed in a pop-up
window.
 
- Populates the items for a ComboBox using values from a database table.
 
- Handles the master-detail relationships between tables, such as between orders and order items
as shown in the example. 
 
Figure 10. Example Order Detail Application Screen
 
 
 
    Code Analyzer
The Code Analyzer reverse engineers your existing
      applications for component relationships and function call sequence. It generates diagrams,
      providing you with an overview of your application. Select the link between components to
      display a list of function calls. 
Dependency Diagram - displays the complex
        relationships between application and its components, the dependencies between the various
        objects. To display the diagram, right-click the 
Application node or
        the 
Project node, and select 
Open Dependency
          Diagram from the menu of options: 
          
          
        Figure 11. Example Dependency Diagram of Officestore Application
 
 
Sequence Diagram - displays the application's BDL functions and how they
        interact with each other, which functions call and/or are called by other functions. To
        display the diagram for a function from an open Genero 
.4gl source code
        file - right-click the 
function name and select 
Open
          Sequence Diagram from the context menu:
          
          
        Figure 12. Example Sequence Diagram of Officestore Application
 
 
 
    Integrated Help
      
      Online help is available from within the  menu. 
Tip: You can also get context help for a feature or tool
          you are working with by pressing the 
F1 key, or selecting the
            
help icon
          
 in the Genero Enterprise
          toolbar.
 
 
      You can also access Genero Studio Help from the 
Four Js Genero Evaluation
        program list:
          - Windows users: Select 
 
          - Linux users: Select 
          
 
        
 
      The complete Genero documentation sets is displayed in the 
Contents
        tree in the left panel of the help window as shown, which you can browse or search using the
          
Index or 
Search tools.
          
          
        Figure 13. Genero Studio Help