Genero Mobile Development Client for Android
Set up a development environment to display app forms on an Android™ device.
Using the GMA front-end on Android devices
To display Genero application forms on an Android device in development mode (with programs executing on a computer), the GMA front-end app must be installed on the device (or emulator).
With the GMA front-end installed on the mobile device, you can perform a classic GUI connection based on FGLSERVER.
Installing the GMA front-end application
Before installing the GMA front-end, fulfill the prerequisites to build an Android app, as described in Building Android apps with Genero.
- Setup the Java SDK and Android SDK environment for GMA.
- Get the GMA package (fjs-gma-*.zip) from the download site.
- Unzip the archive, containing an APK ready to install.
- Plug your device via USB cable to the computer.
- Install the GMA front-end APK with the gmabuildtool command with the
testoption.
For example:
$ . ~/genero/devel/fgl/mobile/java-1.8.env
$ . ~/genero/devel/fgl/mobile/android-sdk.env
$ mkdir /tmp/gma
$ cd /tmp/gma
$ unzip ~/Download/fjs-gma-4.00.03-build202201041615-allos.zip
Archive: ~/Download/fjs-gma-4.00.03-build202201041615-allos.zip
...
inflating: fjs-gma-4.00.03-build202201041615.apk
...
$ gmabuildtool test --test-apk ./fjs-gma-4.00.03-build202201041615.apk
...
Configure FGLSERVER and run the app
With the GMA front-end installed on the physical device, make sure that WIFI is enabled. When the GMA front-end is installed on the emulator, check that the TCP port is forwarded. Then start the GMA app.
The main GMA screen shows the IP address of the device and the TCP port offset from 6400 it is listening to. For example, a TCP port offset of 0 results in a TCP port 6400 (6400+0=6400).
FGLSERVER=10.0.11.188:0Now you are ready to run your app on the server and display on the Android device or emulator.
TCP port forwarding for GMA on emulator
When the GMA development client is running in an Android emulator, an fglrun instance can connect to GMA by using TCP port forwarding feature of adb:
adb forward tcp:localhost_port tcp:gma_device_port
adb forward tcp:6400 tcp:6400FGLSERVER=127.0.0.1:0adb forward tcp:6402 tcp:6400FGLSERVER=127.0.0.1:2The GMA front-end interface
Genero Mobile Development Client is the GMA front-end installed on the Android device or emulator. It provides a development environment to display apps on a device. It includes an embedded Dynamic Virtual Machine (DVM) needed to execute applications you may want to test on the front-end.
The following sections provide details about the interface and its configuration. You can run applications on a GAS to display on the front-end. You can test apps on a device without deploying the apps using the GeneroApps feature.

- VM connection
-
If the physical device has internet access, you are given the IP address and the TCP port offset number in the message "
Waiting incoming connection on:device-ip-address:0". Port offset 0 indicates port 6400 is offset at index 0 (6400+0=6400).The IP address and the port offset is the value you need to set for the GUI server (FGLSERVER on the server side) when configuring to run your app on a server for display on the device. For details, see Configure FGLSERVER and run the app and Debugging a mobile app.
- VM connection with emulator
-
When working with an emulator, or when the physical device has no internet connection, you need to forward the device listening port (6400) to the host computer running the application. For details, see TCP port forwarding for GMA on emulator.
- Access debug
-
If you need to access debug information, you will need to forward the debug services port (6480) to access the debug interface web page. For more information, see Access GMA front-end information for debugging.
Table 1 describes the menu options provided in the Actions section and the functions they allow you perform.
| Menu option | Description |
|---|---|
| Start demo | The demo app shows how various forms, menus, and widgets are displayed on your mobile device. |
| Start GAS application | An application can be started from a GAS running on a server. Select this menu
to enter the application URL. In the dialog window that pops up, you can type the URL or scan a QR
code using the SCAN option. The SCAN option needs a QR
code scan app to be installed on the device. There is no need to type "HTTP:// " when entering a URL; the GMA will prefix this to the address you type. URLs recently entered or scanned
appear in a list below the address field. From this list:
|
| Browse local applications | An alternate method to deploying your app for testing on a device is to place the app in the GeneroApps directory and run it from there. Apps you place in this directory are not deployed on the device, but you can run them directly on the device for testing purposes. For more information on testing local applications, see the section Run local applications on the GMA front-end. |
| Settings | There are options to configure settings for debugging, logging, setting FGL services, and managing cookies, cache, and security certificates. Select the menu to open the Configure GMA front-end settings page. |
| About | This page displays information about the current installation of the GMA
front-end. The page has three tabs.
|
Configure GMA front-end settings
You access the settings page—shown in Figure 2—from the Settings menu option in the GMA front-end home page.

| Option | Description |
|---|---|
| Genero Mobile debug service |
The option enables or disables debugging services. The option is enabled by default. When an application is executing on an Android™ device, you can view debug information, such as the AUI tree, VM logs, Android™ logs, and so on, from a browser on a computer that the physical device is connected to by USB. If using the emulator, you can view debug information in the browser of the host computer. For more information on using debug services, see Access GMA front-end information for debugging. |
| Record logcat |
The option enables or disables the setting to write Android system logs to file. Log recording is disabled by default. You can view the logs on the debug interface web page, and you can download the log files from its page. For more information, see Access GMA front-end information for debugging. If you need to see more details in the logs, select the Enable log verbosity option. |
| FGL services |
The option is enabled by default. The GMA front-end can use FGL services such as the debugger. |
| Clear cookies |
Tap the option to clear cookies that may have been generated by applications using WebView and web components. A message is displayed when the cookies are cleared. |
| Clear cache |
Tap the option to clear the cache. |
| Manage allowed certificates |
Select the setting to manage certificates. Applications that you run on the GMA front-end via URL connections to GAS, or applications with runOnServer calls to remote server, may store certificates. In the dialog window that pops up, you can use a swipe gesture to remove a certificate or you can use the CLEAR ALL option to remove all certificates. |
Run local applications on the GMA front-end
The GMA front-end creates a directory called GeneroApps on the device as a location where you place app executable files (42m) and app configuration files (xcf), and from where you can run them using the embedded DVM of the GMA front-end.
This allows for testing an app on the Android device without having to package and deploy the app.
Testing applications in this way works only on physical devices.
- Connect your Android device to your computer using the USB port.
- From your computer, access the internal SD card using a file browser.
To navigate directories on your device, use MTP (media device) mode instead of Charging . Set this under (found by accessing the three-dot menu in the upper right corner of your device).
- Place the compiled app files (42m, 42f,
42r, xcf, and so on) into the
GeneroApps directory.
Apps must be compiled with the version of DVM installed on the GMA front-end. Check the Details tab in the About page (accessible from the client home page ) if in doubt. Look for the vm entry ending in
vm...fgl.version.The path to GeneroApps can be found at ../Android/data/com.fourjs.gma/files/GeneroApps. This path can be in the Internal storage directory or the sdcard directory, depending on your device preference. The default path is Internal storage.
You can drag & drop files into the directory using your computer's file explorer, or if you are using the adb command tool, use thepushfeature:adb push myMain.42m /Internal storage/Android/data/com.fourjs.gma/files/GeneroApps - To run an application on your device, tap Browse Local applications. This brings you to the GeneroApps directory.
- Tap on a program file (42r) or a program configuration file
(xcf) to start the app.
- An app executable file (42r) launches the app with the default settings.
- An app configuration file (xcf) launches the app according to the contents
of this configuration file. In an app configuration (xcf) file, you can set app parameters, set environment variables, and so on.Important:
An application configuration file is only required when you have specific configuration needs to set, such as parameters/arguments for the app or environment variables.
Creating an app configuration file is detailed in the Genero Application Server User Guide.
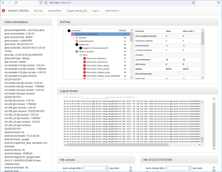
Access GMA front-end information for debugging
When an application is executing on an Android™ device, you can view debug information, such as the AUI tree, VM logs, Android™ logs, and so on, from a browser on a computer that the physical device is connected to by USB. If using the emulator, you can view debug information in the browser of the host computer.
- Forward the required ports from the device to the machine where you want the information displayed. Typically, you forward the device listening port (6400) and the debug services port (6480). For details, see Debugging an app running on an Android device emulator.
-
Launch your browser and enter the IP address of the device and the port 6480. If using the emulator, you can enter localhost:6480. The debug interface web page is displayed.

| Page/Menu | Description |
|---|---|
| AUI tree | The AUI tree page displays the content of the Abstract User Interface tree of the current application in a browser tab, where you can inspect its properties. |
| Applications | The Applications page allows you to enter the URL of an application to run. For example, you can run applications from a GAS on a remote server. |
| Toggle debug grid | The Toggle debug grid page displays the contents of
the AUI tree in grid view instead of tree view. Grid view is not available with universal rendering. A message is displayed when universal rendering is detected. |
| Logs | The Logs menu has the following options for viewing
the VM and Android
logs to help with debugging the current application.
|
| Hprof tools | The Heap/CPU Profiling (Hprof) tool menu gives you the
option to:
|